Instance Verification Kit (IVK)
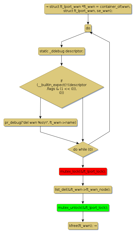
mutex lock @ [10633+27+/linux-3.19-rc1/drivers/target/tcm_fc/tfc_conf.c]
Instance Signature: ft_lport_lock
|
The Matching Pair Graph:
|
|
Function Name
|
Control Flow Graph (CFG)
|
Events Flow Graph (EFG)
|
Source Correspondence
|
|
ft_del_wwn
|
|
|
[10474+10+/linux-3.19-rc1/drivers/target/tcm_fc/tfc_conf.c]
|